Choose your database:
AnySQL
MySQL
MS SQL Server
PostgreSQL
SQLite
Firebird
Oracle
SQL Anywhere
DB2
MaxDB

Subscribe to our news:
Partners

Oracle Data Sync online Help

Prev Return to chapter overview Next

Setting data differences to be synchronized

The Data differences view displays the results of comparison corresponding to specified options. To recompose the view with another data comparison options, change necessary options and click the Update, or Update all buttons.

 

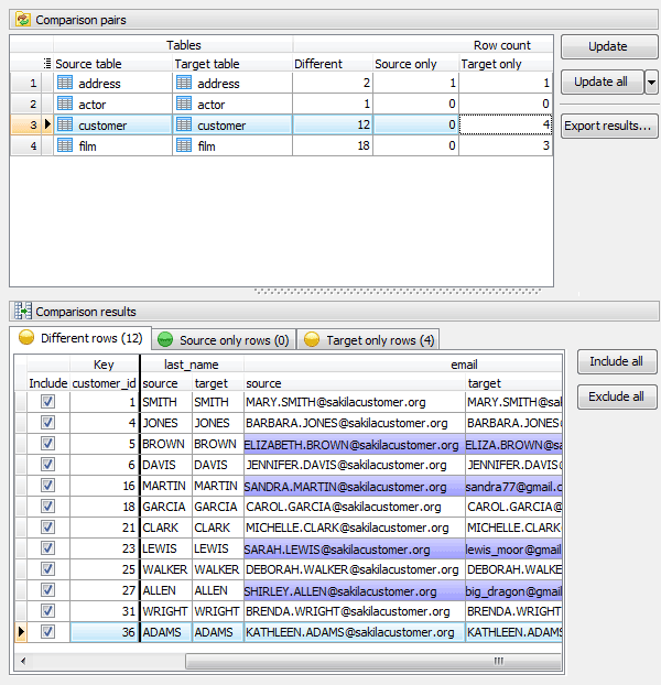
Comparison pairs

This pane shows compared tables with number of rows that exist in both databases but are different (Different), the number of rows that exist in the source table but not in the target one (Source only), the number of rows that exist in the target table but not in the source one (Target only). To see the total number of rows in the tables that are identical, use the corresponding option.

 

 

Comparison results

This pane displays rows storing in the selected comparison pair grouped by how they differ between the tables. All groups are optional and processed according to the data comparison options.

Different rows

Rows that exist in both databases but are not identical. The differences are highlighted.

Source only rows

Rows that exist in the source table but not in the target one.

Target only rows

Rows that exist in the target table but not in the source one.

Identical rows

Rows that are exactly alike in both tables.

 

To include/exclude a row to/from the synchronization script, turn On/Off the Include checkbox.

 

 

Export results

Oracle Data Sync provides a possibility to save results of data comparison to any of 18 available formats including Excel, HTML, XML, and CSV. Different rows, Source only rows, Target only rows and Identical ones may be saves in separated file of selected formats.



Prev Return to chapter overview Next